Publikováno 15. 12. 2015

Workflow engine Orgnes ve zkratce

Buďte produktivní. Ve workfow engine Orgnes řídíte všechny aspekty systému vy!

Obsah:

Získání přehledu

Každý uživatel workflow engine Orgnes dostane informační pracoviště. To, s jakými daty informační pracoviště umožňuje pracovat, je dáno analýzou. Informační pracoviště může vypadat například takto:

Pracoviště úkoly


Informační pracoviště je podobné tomu, co uživatelé mohou znát například z programu MS Outlook.

Vlevo jsou složky. Složky jsou dvojího typu:

  • Složky hledající příspěvky, kde má uživatel nějakým způsobem přidělený úkol.
  • Složky hledající příspěvky, aby uživatel mohl snadno zjistit vše, co potřebuje pro nejkvalitnější rozhodování při práci.

Úkoly mohou být přiděleny trojím způsobem:

  • červeně – úkoly přímo pro daného uživatele
  • modře – skupinový úkol. Může provést kdokoli, kdo je nalezen dotazem, definujícím skupinu.
  • zeleně – úkol přidělený díky zástupu. Jestliže aktuální uživatel zastupuje v nějaké oblasti jiného uživatele, jsou mu přidělovány v této oblasti úkoly zastupovaného.

Složky jsou přidělovány konkrétním uživatelům pomocí jejich rolí a členství v týmech.

U složek hledajících úkoly jsou čísla, která mají tento význam:

  • Celkový počet příspěvků
  • Počet nepřečtených příspěvků
  • Počet příspěvků s úkolem

Díky tomu uživatel ihned po spuštění má přehled o tom, kolik a jaké práce ho čeká.

Analýza obsahu složek

Složky je možné publikovat jako:

  • Tabulku zobrazující potřebné sloupce vhodně setříděnou. Může obsahovat sloupce, jejichž hodnota se vypočítává. Může rozdělovat řádky do skupin a provádět výpočty pro tyto skupiny řádků.
  • Pomocí hierarchické tabulky.
  • Pomocí kalendáře.
  • Pomocí grafu.
Pracoviště řazení příspěvků

Práce s příspěvkem

Konkrétní příspěvek je možné otevřít dvojklikem. V takovém případě se otevírá na implicitním formuláři nebo na tom formuláři, kde má aktuální uživatel předepsán předpisem pracovního postupu úkol.

Stav pracovního postupu je možné zobrazit takto:

Příspěvek detail


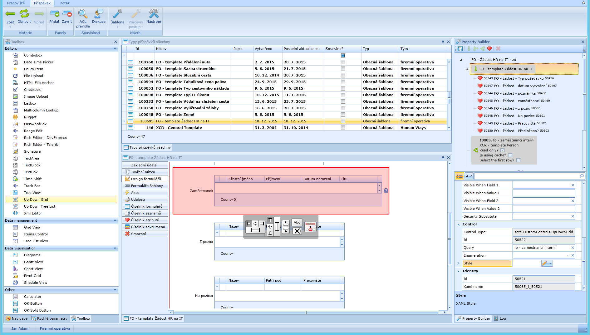
Formulářů může být u příspěvku více. Formuláře mohou obsahovat tabulky, pracovat s daty všemi způsoby, které vás napadnou.

Přizpůsobitelnost

Všechno, co vytváří informační pracoviště, je definovatelné.

Jestliže uživatel má dostatek práv, může si otevřít předpis příspěvku, tzv. šablonu a ihned provádět změny nastavení.

Šablona - změny nastavení