Publikováno 15. 12. 2015

Formuláře šablony

Jak navrhnout menu, které u příspěvku zpřístupní jeho jednotlivé formuláře.

Obsah:

K čemu formulář je?

Formulář umožňuje definovat, které typy formulářů a jak budou vytvářet menu příspěvků vytvářených pomocí této šablony. Určuje se pořadí formuláře v tomto menu, dostupnost (podmínění) tohoto formuláře a také to, který formulář se u příspěvku uživateli otevře implicitně, jestliže uživatel žádný explicitně nevyžaduje.

Vytvářené menu může vypadat takto:

Navrhované menu

Postup

  • Otevřete příslušnou šablonu.
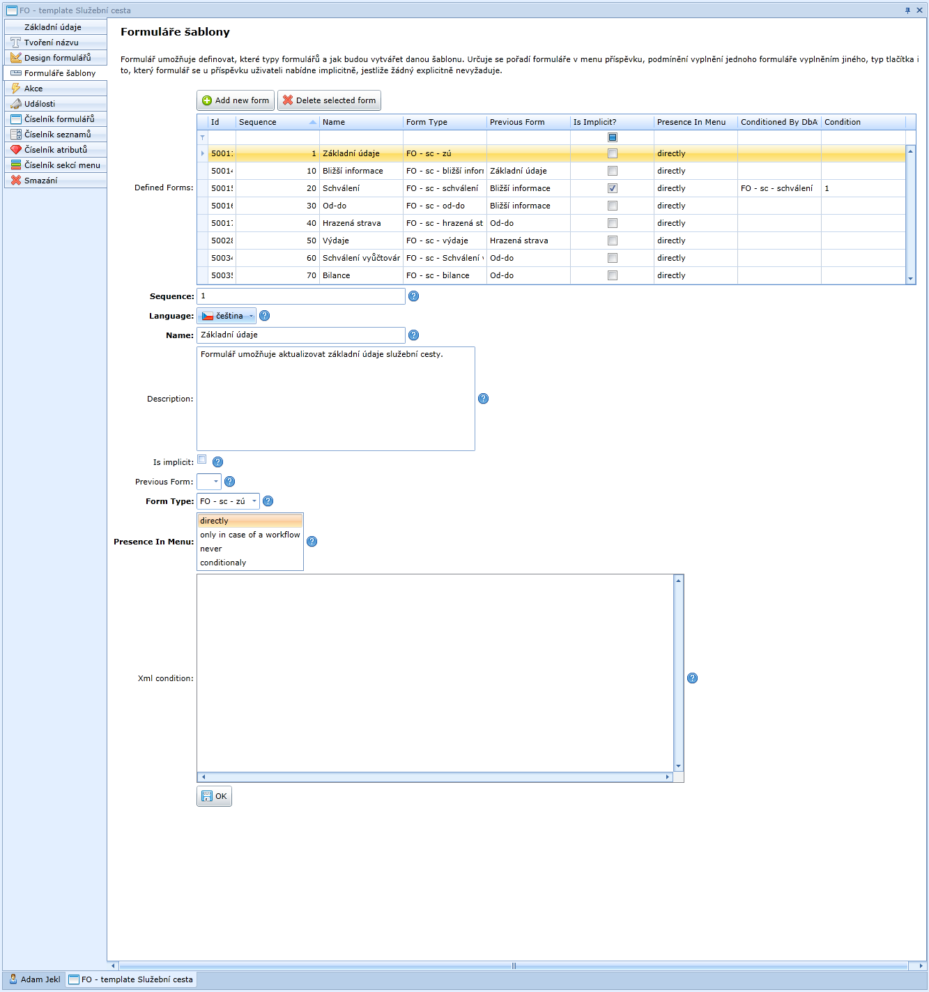
  • Otevřete formulář Formuláře šablony. Formulář vypadá takto:

Formulář, ve kterém se menu příspěvku navrhuje.

  • Tlačítkem „Add new form″ přidejte potřebné množství nových prázdných řádek.
  • Vyberte příslušný záznam v tabulce, který chcete aktualizovat.

Význam kolonek je následující:

  • Sequence – umožňuje vytvořit číselnou řadu, která určuje pořadí formuláře v menu.
  • Language – umožňuje volbu jazyka, ve kterém jsou uvedeny názvy a poznámky.
  • Name – umožňuje zadat jméno formuláře, které se zobrazí uživateli.
  • Description – zde uveďte text, který je v analýze, pod názvem příslušného formuláře.
  • Is implicit – umožňuje zvolit formulář, který se u příspěvku uživateli nabídne implicitně, jestliže žádný formulář explicitně nevyžaduje => zaškrtout.
  • Previous Form – umožňuje podmínit vyplnění jednoho formuláře vyplněním jiného formuláře.
  • Form Type – vyberte formulář, na kterém právě pracujete z číselníku formulářů.
  • Presence In Menu:
    • directly – Formulář je součástí menu příspěvku vždy.
    • only in case of a workflow – Formulář je součástí menu příspěvku jen tehdy, jestliže je příspěvek vytvářen pracovním postupem.
    • never – Formulář není nikdy součástí menu příspěvku.
    • conditionaly – Formulář je součástí menu příspěvku, pokud atribut má specifickou hodnotu. JE třeba zadat atribut a hodnoty, které má mít. Hodnoty je třeba oddělit čárkou.
    • Xml condition – V případě, že se formulář má objevit jen někdy a podmínka je komplikovanější, napíše se podmínka zde.